扫描小程序码分享
5 个回答
加粗
标红
插入代码
插入链接
插入图片
上传视频
你好,麻烦通过点击下方“反馈信息”按钮,提供出现问题的。
基础库调到3.7.7后,尺子消失了,也不卡顿了,大家可以试试看
我的开关并没有开,但是尺子也出来
同问 每次卡到这里无法点击只能刷新页面 怎么样可以关闭?
每次审查元素就出来 这到底是个啥东西 怎么关掉?出来尺子页面点哪里都是无效操作!!!!!!!
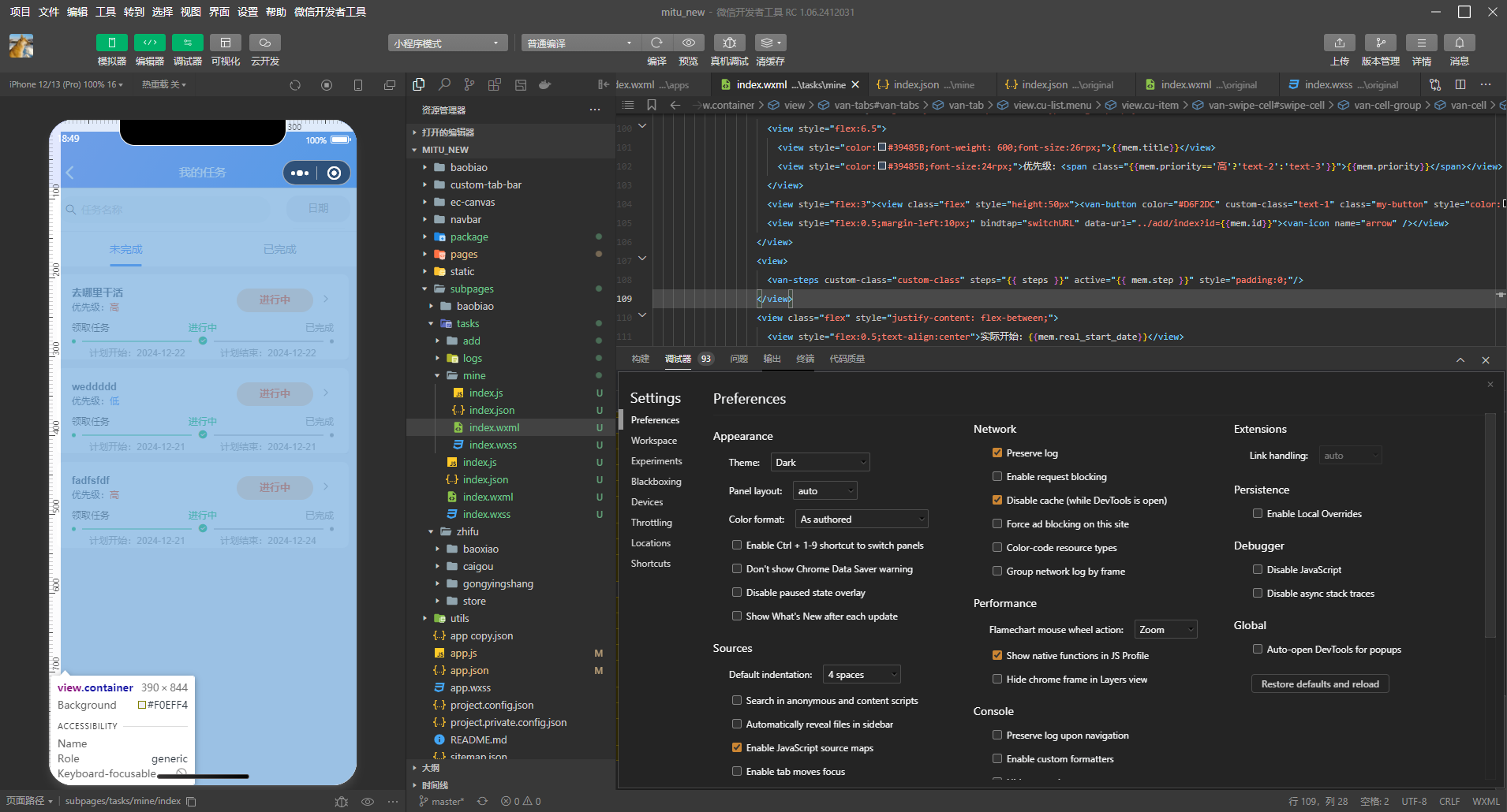
我的开发者工具更新到最新版本(1.06.2412031win32-x64)之后,左边预览窗口,只要我把鼠标移过去,就会出现尺子和抓取元素的操作,很不方便,导致我无法点击页面,根据上面的回复,也没找到对应的操作,麻烦帮忙看看
关注后,可在微信内接收相应的重要提醒。
请使用微信扫描二维码关注 “微信开放社区” 公众号
基础库调到3.7.7后,尺子消失了,也不卡顿了,大家可以试试看
我的开关并没有开,但是尺子也出来
同问 每次卡到这里无法点击只能刷新页面 怎么样可以关闭?
每次审查元素就出来 这到底是个啥东西 怎么关掉?出来尺子页面点哪里都是无效操作!!!!!!!
我的开发者工具更新到最新版本(1.06.2412031win32-x64)之后,左边预览窗口,只要我把鼠标移过去,就会出现尺子和抓取元素的操作,很不方便,导致我无法点击页面,根据上面的回复,也没找到对应的操作,麻烦帮忙看看