收藏
回答

为什么微信开发者工具调试模式看不到选中元素的样式?

框架类型 问题类型 操作系统 工具版本
小程序 Bug Windows 1.02.1812180

- 当前 Bug 的表现(可附上截图)




- 预期表现

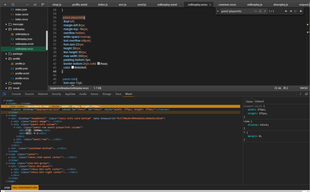
调试index的intro样式。能在styles窗口看到样式的具体代码并能够调试。


- 复现路径

在/index/index.wxss


- 提供一个最简复现 Demo

代码片段里面


最后一次编辑于  2018-12-20
回答关注问题邀请回答
收藏

4 个回答

  • U54688C6A58EE
    U54688C6A58EE
    2024-06-28

    2024年了


    @supports

    内部的样式仍然无法看到

    2024-06-28
    有用
    回复
  • 犀利小肥龙
    犀利小肥龙
    2020-09-24

    请问解决了?

    2020-09-24
    有用
    回复
  • 灵芝
    灵芝
    2018-12-20

    重新新建一个项目试试呢

    2018-12-20
    有用
    回复 13
    • 阿白
      阿白
      2018-12-20

      重建是好的。但是我那个项目一直在维护,不能都扔掉啊。这个问题是由于哪些文件错误或者丢失导致的?

      2018-12-20
      回复
    • 阿白
      阿白
      2018-12-20


      只能显示style里面的样式。 class里面的通通不显示。

      2018-12-20
      回复
    • 灵芝
      灵芝
      2018-12-20回复阿白

      那你把那个项目在开发工具中新建一个项目不就好了?不知道我这样说有没有说清楚

      2018-12-20
      回复
    • 阿白
      阿白
      2018-12-20回复灵芝

      好的,我试试。

      2018-12-20
      回复
    • 阿白
      阿白
      2018-12-20回复灵芝

      原因查到了,因为在wxss文件里面使用了“@import "/common/css/common.wxss";

      造成调试无法显示样式。

      如下图,去掉之后,可以正常使用调试样式。


      2018-12-20
      回复
    查看更多(8)
  • 阿白
    阿白
    2018-12-20

    之前版本的开发者工具也显示不了,更新之后也显示不了。项目运行也没报错,可以正常运行。为什么所有样式在调试模式里面无法查看样式呢?

    2018-12-20
    有用
    回复
登录 后发表内容