收藏
回答

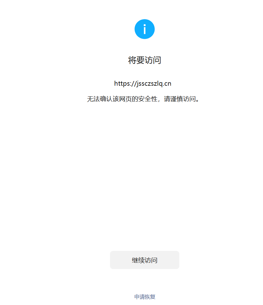
建立了网站,在微信点了几下就出现了拦截?

域名链接
jssczszlq.cn

尊敬的微信开发社区管理员,本人域名:jssczszlq.cn。网站已经整改了。

现提交申诉,希望能尽快恢复网站在微信内的正常访问。



申诉材料:域名已经部署SSL证书。闽ICP备2025096109号-2

回答关注问题邀请回答
收藏

2 个回答

  • 微信朋友圈&外链咨询
    微信朋友圈&外链咨询
    09-09

    你好,已恢复,请查实。

    09-09
    有用
    回复
  • 智能回答 智能回答 本次回答由AI生成
    09-08
    有用 1
登录 后发表内容