扫描小程序码分享
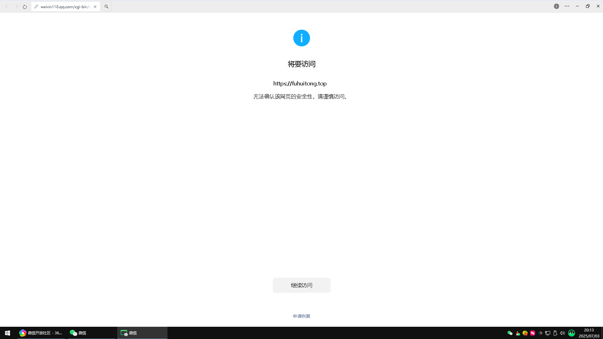
https://fuhuitong.top,网站被拦截并提示:无法确认该网页的安全性,请谨慎访问。
这样用户体验性很差。
网站经营聊城市本地生活服务平台,没有任何违规行为。
同时,备案、安全证书、腾讯域名授权也全都做了。
希望给处理恢复下。
本网站负责人:张先生,13884848040。
2 个回答
加粗
标红
插入代码
插入链接
插入图片
上传视频
你好,现已恢复微信内直接访问的服务,请知悉。
详细规则请参考《微信外部链接内容管理规范》http://weixin.qq.com/cgi-bin/readtemplate?t=weixin_external_links_content_management_specification
你好,麻烦通过点击下方“反馈信息”按钮,提供出现问题的。
本回答由AI生成,可能已过期、失效或不适用于当前情形,请谨慎参考
关注后,可在微信内接收相应的重要提醒。
请使用微信扫描二维码关注 “微信开放社区” 公众号
你好,现已恢复微信内直接访问的服务,请知悉。
详细规则请参考《微信外部链接内容管理规范》http://weixin.qq.com/cgi-bin/readtemplate?t=weixin_external_links_content_management_specification