收藏
回答

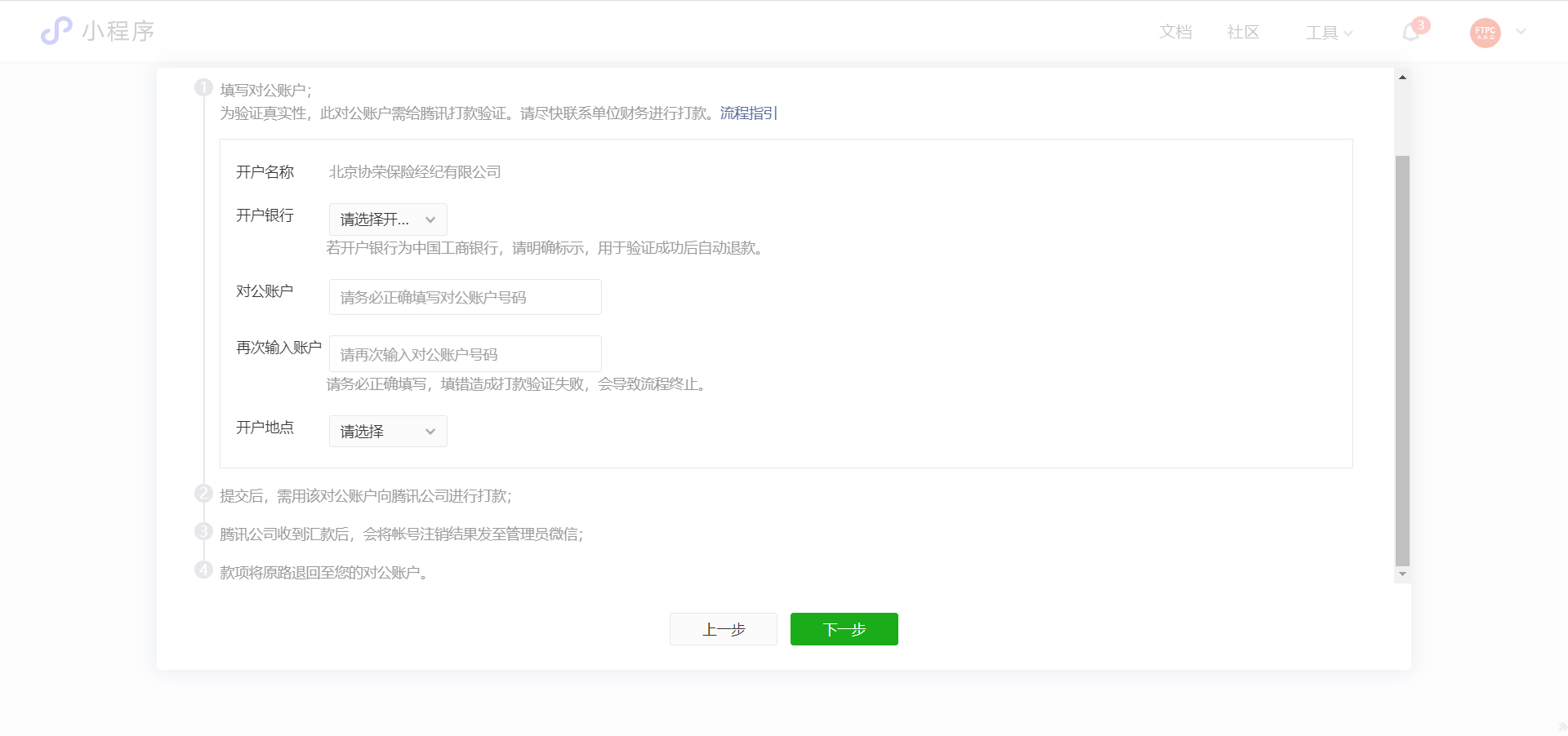
微信公众平台小程序注销流程,我从上家公司离职好久了,无法对公账户打款验证,就没办法注销小程序了吗?

回答关注问题邀请回答
收藏

2 个回答

  • Jianbo
    Jianbo
    发表于小程序端
    2023-04-29

    可以考虑把管理员换成前公司的同事。

    2023-04-29
    有用
    回复
  • 阿白
    阿白
    2023-04-29

    我也想问,我这里也好几个之前公司的,问题是有的公司都注销了。

    2023-04-29
    有用
    回复
登录 后发表内容