收藏
回答

更新之后经常性崩溃

框架类型 问题类型 操作系统 工具版本
小程序 Bug Windows 开发版1.04.2005112

https://developers.weixin.qq.com/miniprogram/dev/devtools/nightly.html

微信开发者工具更新之后经常性崩溃,还一直提示更新,昨天一天至少崩溃了50次,能不能快速解决啊

回答关注问题邀请回答
收藏

4 个回答

  • 光
    2020-05-13

    微信开发工具的规律是这样的:稳定版有bug了换开发版,一般就修复了,并发现新的bug;再换回稳定版,就没这个新bug了。最后综合一下能接受哪个bug,选择合适的版本(doge)

    2020-05-13
    有用 1
    回复
  • 是小白啊
    是小白啊
    2020-05-13

    崩溃了是卡死还是闪退呢?

    2020-05-13
    有用
    回复 5
    • 丶听风思雨
      丶听风思雨
      2020-05-13
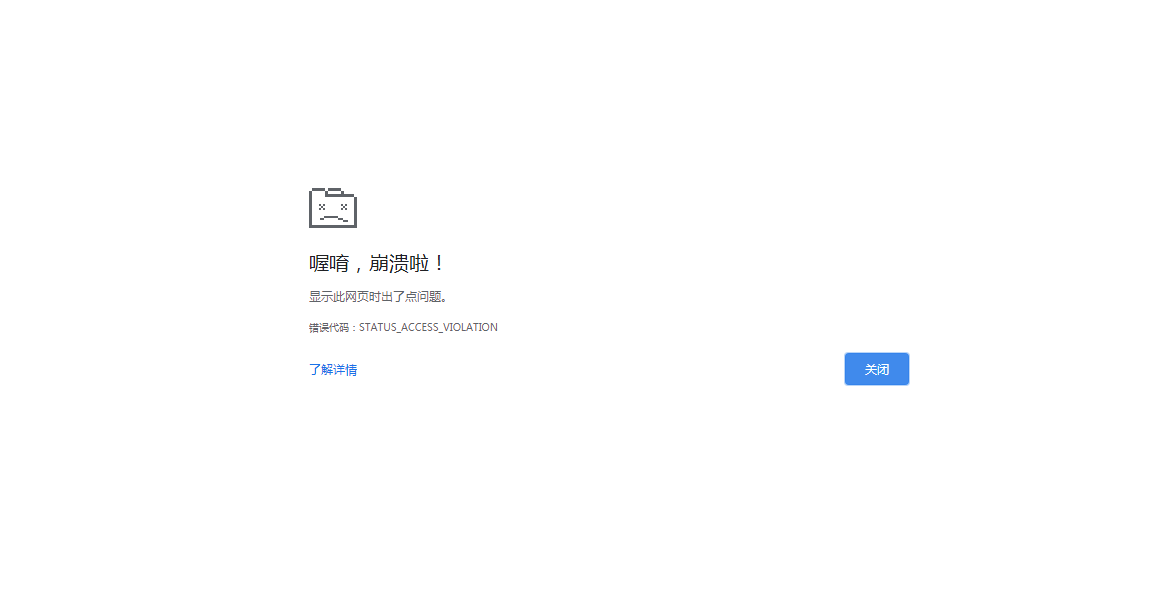
      闪退,然后一个哭脸的页面,而且关闭这个哭脸页面后,后台进程还在运行,要手动在任务管理器结束进程
      2020-05-13
      回复
    • āáǎà
      āáǎà
      2020-05-13
      这几天崩溃不下十五次(弹出一个哭脸的界面,跟上面的老哥一个情况,只有手动结束进程树才能再次打开,我太难了)!!!! 而且提示更新了,我更新后打开后,又继续提示更新,一看原来是没有更新,这太蛋疼了,麻烦尽快修复一下,谢谢
      2020-05-13
      回复
    • āáǎà
      āáǎà
      2020-05-13
      我用的版本是 Nightly v1.032004262
      2020-05-13
      回复
    • āáǎà
      āáǎà
      2020-05-13
      实锤又来了[捂脸]
      2020-05-13
      回复
    • 是小白啊
      是小白啊
      2020-05-19回复āáǎà
      在新的rc版有修复哈:https://developers.weixin.qq.com/miniprogram/dev/devtools/rc.html
      2020-05-19
      回复
  • 丶听风思雨
    丶听风思雨
    2020-05-13

    我换成了稳定版,好一点了,开发版还是别用了,问题太大

    2020-05-13
    有用
    回复
  • fish🐟
    fish🐟
    2020-05-13

    mac端的也是这样。动不动就崩溃了

    2020-05-13
    有用
    回复
登录 后发表内容
问题标签