扫描小程序码分享
我已经按照最新的接口修改了,但返回提示这个,还是无法获取用户信息,大神指点一下,感谢
1 个回答
加粗
标红
插入代码
插入链接
插入图片
上传视频
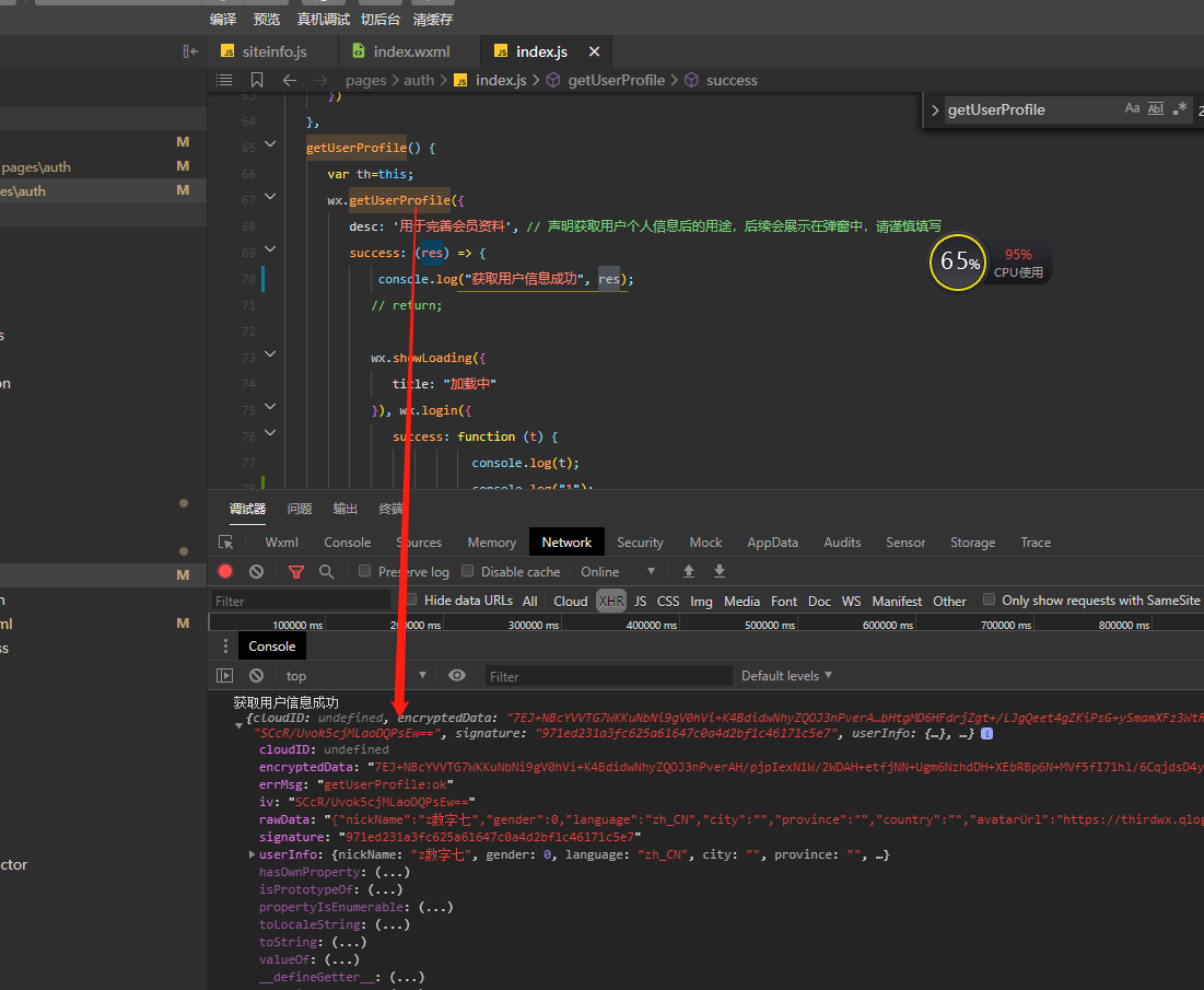
你的第二张截图,这不是获取成功了吗
你好,麻烦通过点击下方“反馈信息”按钮,提供出现问题的。
关注后,可在微信内接收相应的重要提醒。
请使用微信扫描二维码关注 “微信开放社区” 公众号
你的第二张截图,这不是获取成功了吗