收藏
回答

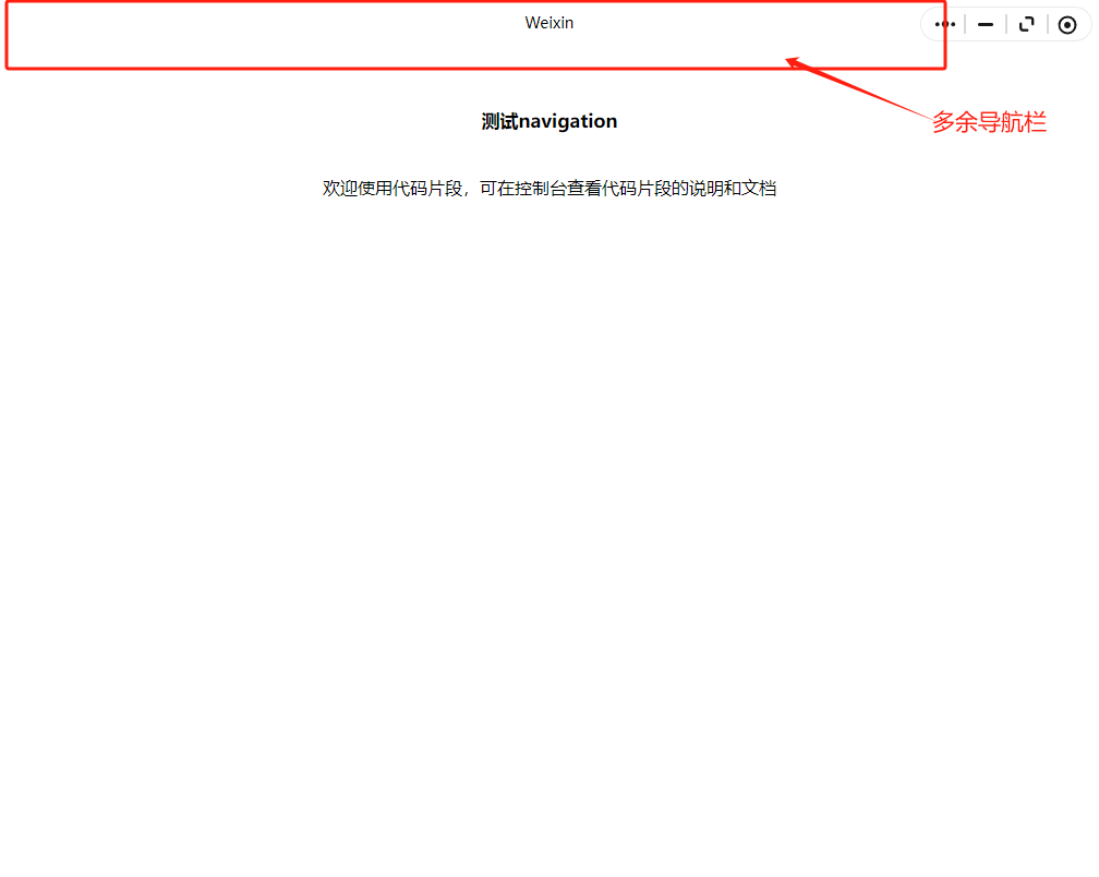
pc小程序设置navigationStyle:custom和resizable: true失效?

pc端小程序单独设置"navigationStyle":"custom"没问题,同时设置"resizable": true时会导致双导航栏,求官网解决问

回答关注问题邀请回答
收藏

2 个回答

  • 没毛病
    没毛病
    08-05

    遇到了同样问题

    08-05
    有用
    回复
  • 陈宏辉
    陈宏辉
    07-25

    遇到了同样的问题,且在 macOS 中可复现

    07-25
    有用
    回复
登录 后发表内容