收藏
回答

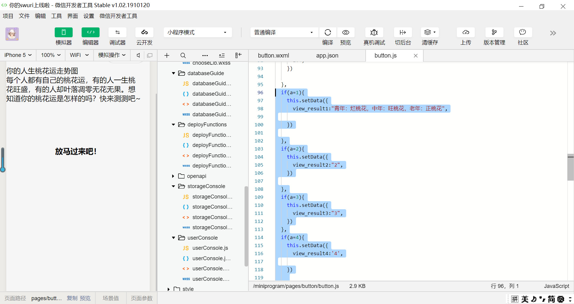
条件还是赋值出了问题?

不同的按钮点击事件
对a赋值,最后用条件结构,当a取不同值时显示不同内容然而并没有显示对应的文字,这是为什么? ps:网上说可能是局部变量的问题,可我已经用setData改成全局变量了啊

回答关注问题邀请回答
收藏

5 个回答

  • 一世倾心
    一世倾心
    2019-11-12

    if(this.data.a == 1) {}

    if(this.data.a == 2) {}

    if(this.data.a == 3) {}

    2019-11-12
    有用
    回复
  • 原点
    原点
    2019-11-12

    代码不完整,看不出来

    2019-11-12
    有用
    回复
  • .
    .
    2019-11-12

    请提供完整的示例代码,现在无法看到a是怎么回事。。。


    2019-11-12
    有用
    回复 3
    • Acacia
      Acacia
      2019-11-12
      就是在每个函数内对a赋值,我的第一张图就是一个赋值函数
      2019-11-12
      回复
    • .
      .
      2019-11-12回复Acacia
      你这样谁会给你回答得了,云里雾里,还有看你的if判断哪里会有但等号来判断的呀,要不是==或者===,不然怎么进你的判断呀
      2019-11-12
      回复
    • Acacia
      Acacia
      2019-11-12
      现在知道了,谢谢
      2019-11-12
      回复
  • Mr.Zhao
    Mr.Zhao
    2019-11-12

    谢邀,这是啥代码,怎么看不懂,请提供示例代码片段

    2019-11-12
    有用
    回复 9
    • Acacia
      Acacia
      2019-11-12
      js啊,你说的示例代码是?
      2019-11-12
      回复
    • Mr.Zhao
      Mr.Zhao
      2019-11-12回复Acacia
      而且条件判断也有问题,一个=是赋值,两个或三个=才是判断
      2019-11-12
      回复
    • Acacia
      Acacia
      2019-11-12
      然而它报错了?
      2019-11-12
      回复
    • .
      .
      2019-11-12
      if后面是分号不是逗号
      2019-11-12
      回复
    • Acacia
      Acacia
      2019-11-12回复.
      好的我试试
      2019-11-12
      回复
    查看更多(4)
  • 子不语
    子不语
    2019-11-12

    this.a ==

    2019-11-12
    有用
    回复 4
登录 后发表内容
问题标签