扫描小程序码分享
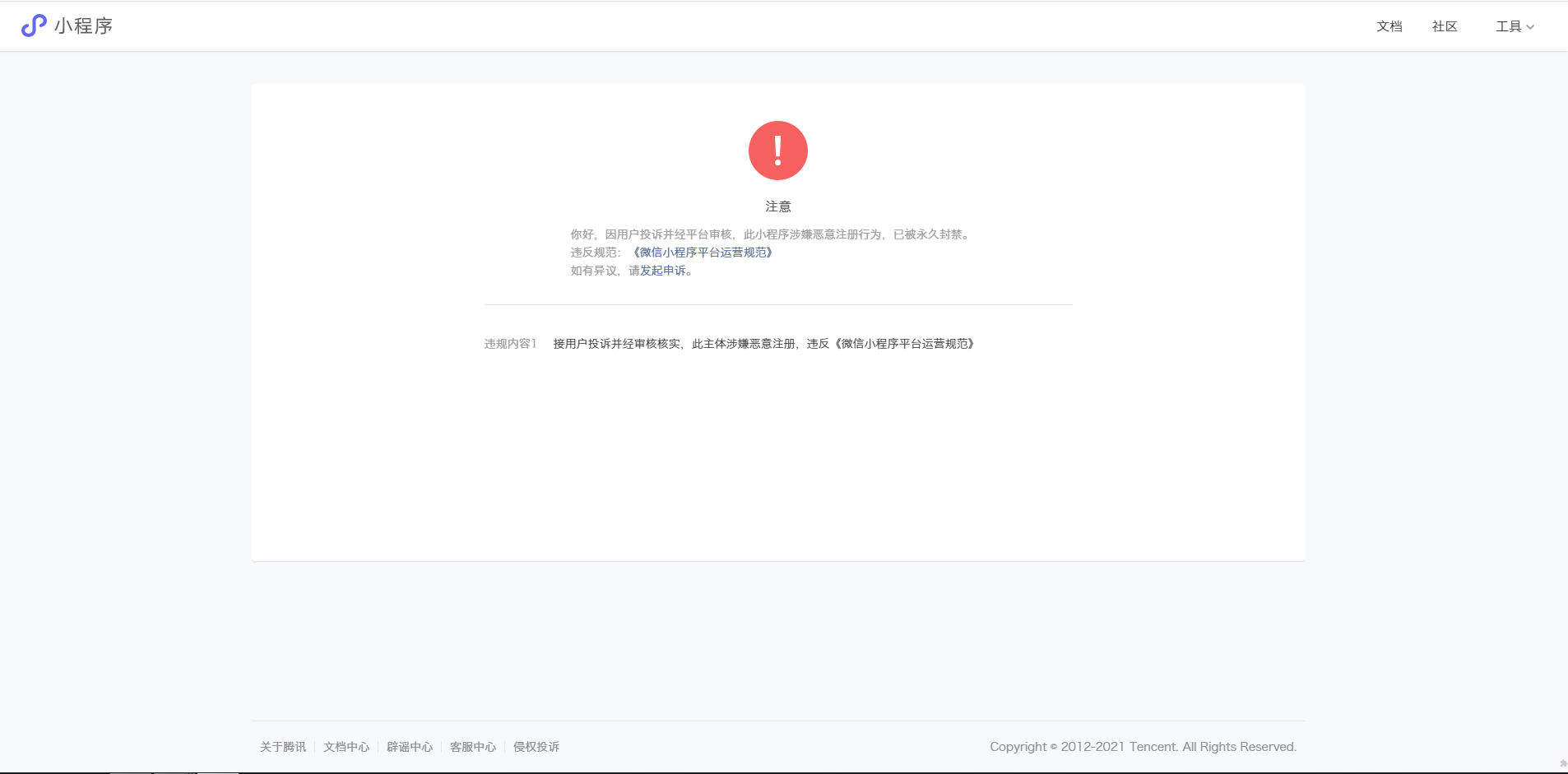
个人小程序“黄色视拚”今日被通知涉嫌恶意注册,且被永久封禁。本想通过运用搞笑视频,段子文章之类的。
个人一脸懵,因为这个从注册到运营都是自己一个人在做,各种实名信息也是本人。当我想看一下触犯了《微信小程序平台运营规范》里的哪一条的时候。
直接404,这让人无法接受,是否违规全凭平台的一言堂吗?如今连规则都不给看了?之前确实有本人有注册一个小程序,但是被你们误判给封,这次理由实在难以服众,申诉已提交,希望贵平台认真核实,如实回复!@小程序运营专员-yyl
4 个回答
加粗
标红
插入代码
插入链接
插入图片
上传视频
秀儿,挑衅官方
你好,麻烦通过点击下方“反馈信息”按钮,提供出现问题的。
活该,微信又不是傻子,就封你你去南山区告他啊
黄色视拚 你这个名字让人很难不联想啊
为什么被封,自己心里没点数吗?都不想点破你
https://developers.weixin.qq.com/miniprogram/product/#_2-%E5%9F%BA%E6%9C%AC%E4%BF%A1%E6%81%AF%E8%A7%84%E8%8C%83
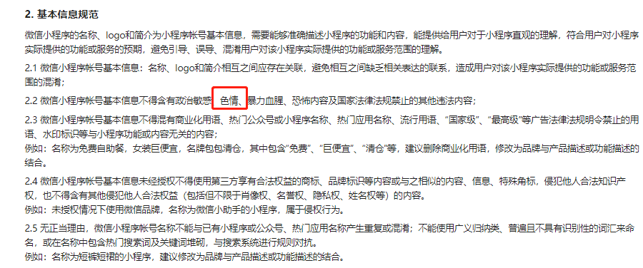
自己看2.2吧
另外,你的发表为什么和这一篇非常像?
https://developers.weixin.qq.com/community/develop/doc/00060a5c5dc2b0e2996ba56bf53c00?_at=1612233669995
关注后,可在微信内接收相应的重要提醒。
请使用微信扫描二维码关注 “微信开放社区” 公众号
秀儿,挑衅官方
活该,微信又不是傻子,就封你你去南山区告他啊
黄色视拚 你这个名字让人很难不联想啊
为什么被封,自己心里没点数吗?都不想点破你
https://developers.weixin.qq.com/miniprogram/product/#_2-%E5%9F%BA%E6%9C%AC%E4%BF%A1%E6%81%AF%E8%A7%84%E8%8C%83
自己看2.2吧
另外,你的发表为什么和这一篇非常像?
https://developers.weixin.qq.com/community/develop/doc/00060a5c5dc2b0e2996ba56bf53c00?_at=1612233669995