收藏
回答

有效的营业执照,法人认证时提示企业不存在或信息未更新?

AppID
gh_ed6911652855

有效的营业执照法人认证提示企业不存在或信息未更新,现在已设置达到上线无法操作,麻烦尽快帮忙处理一下

回答关注问题邀请回答
收藏

4 个回答

  • 社区运营专员-YB
    社区运营专员-YB
    2020-04-15

    你好,核查该帐号已通过法人验证

    2020-04-15
    有用
    回复 4
    • 闫守富
      闫守富
      2020-04-16
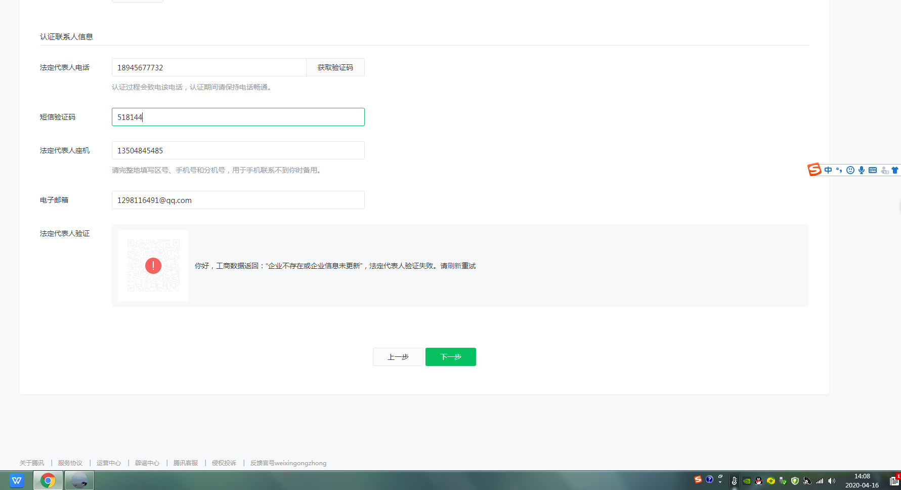
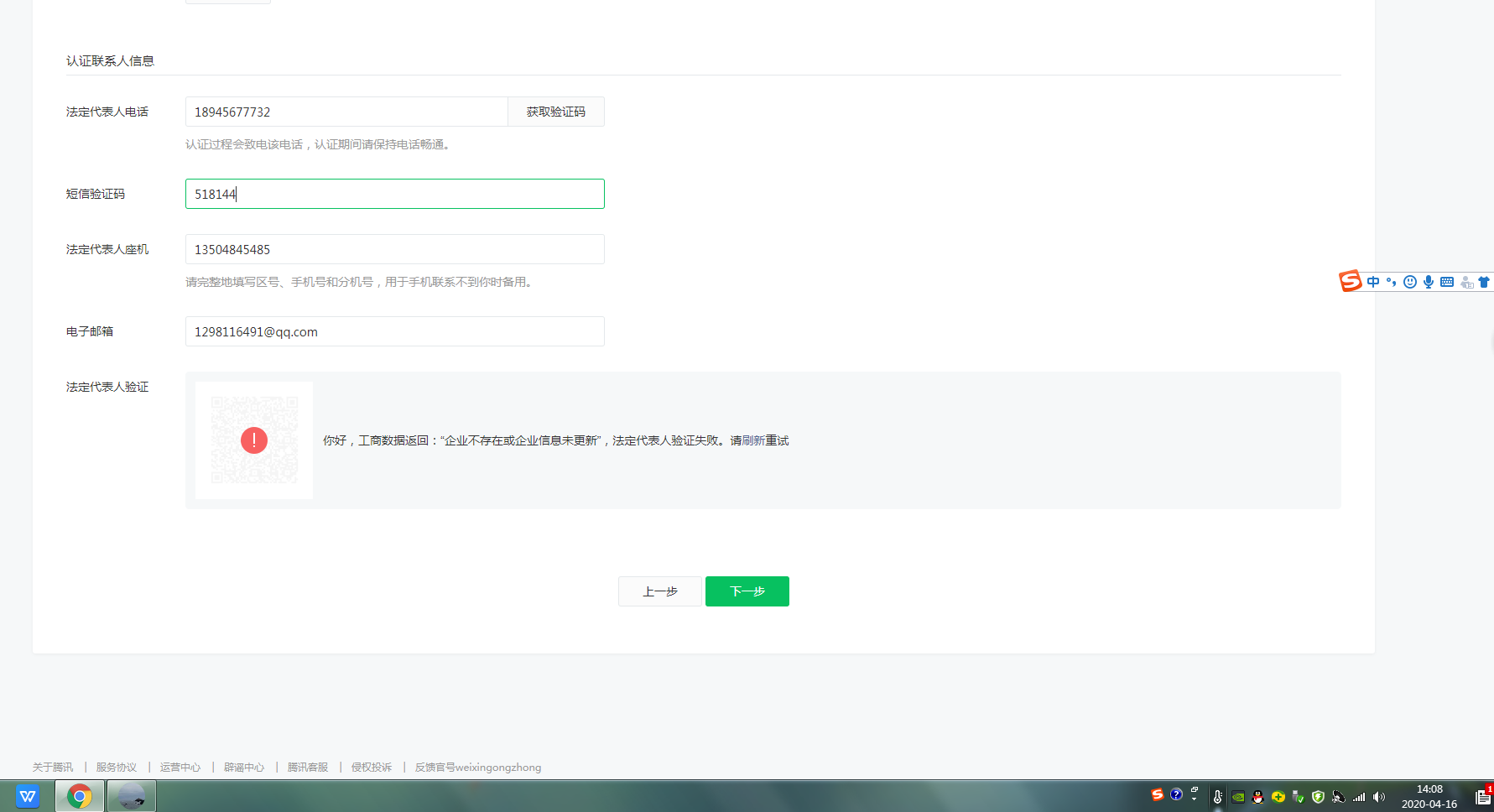
      认证时还是出现企业不存在或者信息未更新
      2020-04-16
      回复
    • 闫守富
      闫守富
      2020-04-16
      2020-04-16
      回复
    • 闫守富
      闫守富
      2020-04-16
      @官方
      2020-04-16
      回复
    • 闫守富
      闫守富
      2020-04-17
      @官方
      2020-04-17
      回复
  • Ltt
    Ltt
    2020-04-14

    你好,反馈已收到,我们核实下,有进展会同步。

    2020-04-14
    有用
    回复
  • 小满
    小满
    2020-04-13

    @官方

    2020-04-13
    有用
    回复
  • 闫守富
    闫守富
    2020-04-10

    有效的营业执照法人认证提示企业不存在或信息未更新,现在已设置达到上线无法操作,麻烦尽快帮忙处理一下

    2020-04-10
    有用
    回复
登录 后发表内容
问题标签