我创建了一个默认工程尝试了一下.在2.17.3之前的版本库中这个新建的工程是可以正常加载的
在2.17.3之后的基础库都会出现这样的异常
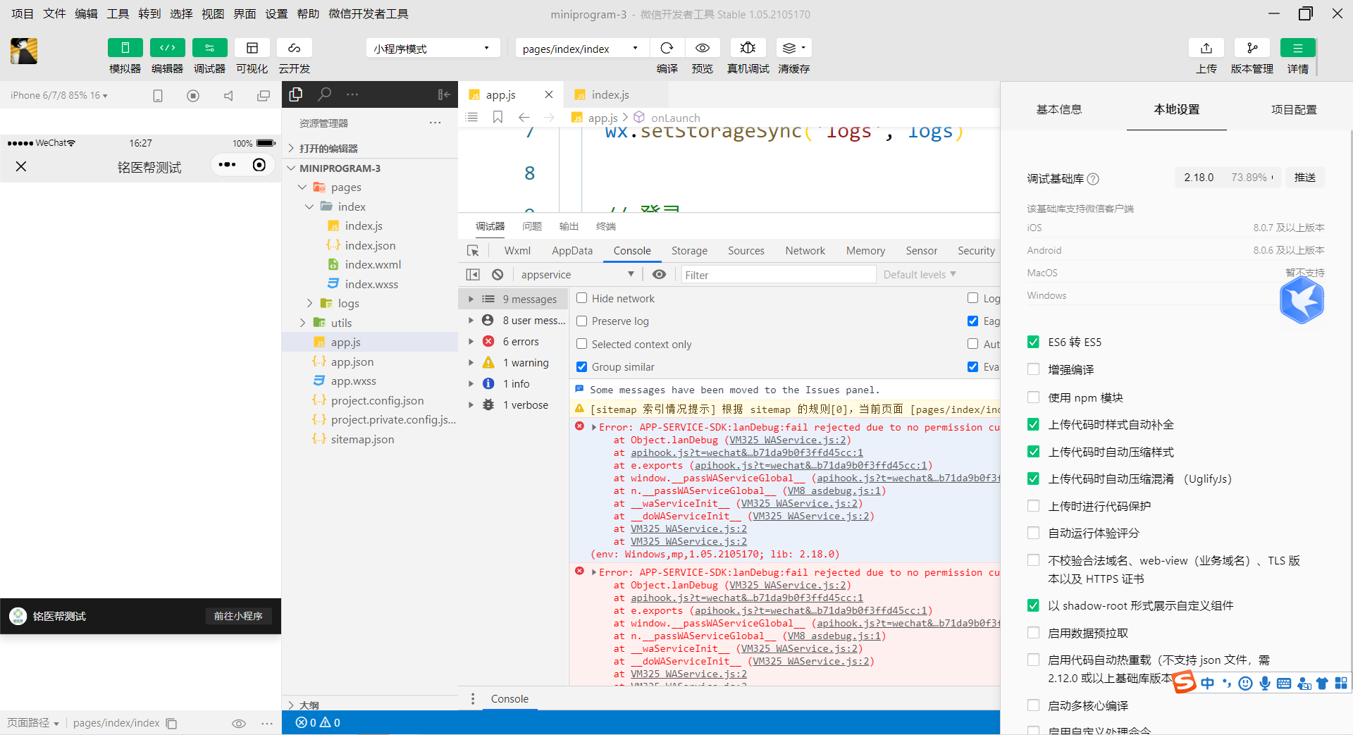
VM325 WAService.js:2 Error: APP-SERVICE-SDK:lanDebug:fail rejected due to no permission currently
at Object.lanDebug (VM325 WAService.js:2)
at apihook.js?t=wechat&s=1625041205982&v=ecf7ef5c71b1d8db71da9b0f3ffd45cc:1
at e.exports (apihook.js?t=wechat&s=1625041205982&v=ecf7ef5c71b1d8db71da9b0f3ffd45cc:1)
at window.__passWAServiceGlobal__ (apihook.js?t=wechat&s=1625041205982&v=ecf7ef5c71b1d8db71da9b0f3ffd45cc:1)
at n.__passWAServiceGlobal__ (VM8 asdebug.js:1)
at __waServiceInit__ (VM325 WAService.js:2)
at __doWAServiceInit__ (VM325 WAService.js:2)
at VM325 WAService.js:2
at VM325 WAService.js:2(env: Windows,mp,1.05.2105170; lib: 2.18.0)
errorReport @ VM325 WAService.js:2
thirdErrorReport @ VM325 WAService.js:2
(anonymous) @ VM325 WAService.js:2
v @ VM325 WAService.js:2
o @ VM325 WAService.js:2
(anonymous) @ VM325 WAService.js:2
value @ VM325 WAService.js:2
(anonymous) @ VM325 WAService.js:2
error (async)
(anonymous) @ VM325 WAService.js:2
(anonymous) @ VM325 WAService.js:2
(anonymous) @ VM325 WAService.js:2
VM325 WAService.js:2 Error: APP-SERVICE-SDK:lanDebug:fail rejected due to no permission currently
at Object.lanDebug (VM325 WAService.js:2)
at apihook.js?t=wechat&s=1625041205982&v=ecf7ef5c71b1d8db71da9b0f3ffd45cc:1
at e.exports (apihook.js?t=wechat&s=1625041205982&v=ecf7ef5c71b1d8db71da9b0f3ffd45cc:1)
at window.__passWAServiceGlobal__ (apihook.js?t=wechat&s=1625041205982&v=ecf7ef5c71b1d8db71da9b0f3ffd45cc:1)
at n.__passWAServiceGlobal__ (VM8 asdebug.js:1)
at __waServiceInit__ (VM325 WAService.js:2)
at __doWAServiceInit__ (VM325 WAService.js:2)
at VM325 WAService.js:2
at VM325 WAService.js:2(env: Windows,mp,1.05.2105170; lib: 2.18.0)
errorReport @ VM325 WAService.js:2
thirdErrorReport @ VM325 WAService.js:2
(anonymous) @ VM325 WAService.js:2
v @ VM325 WAService.js:2
o @ VM325 WAService.js:2
c @ VM8 asdebug.js:1
__unblock @ VM8 asdebug.js:1
handleWxConfigReady @ VM8 asdebug.js:1
(anonymous) @ VM335:4
loadScripts @ assubloader.js:1
async function (async)
loadScripts @ assubloader.js:1
loadAppResourceScripts @ assubloader.js:1
(anonymous) @ VM334:1
t.loadScripts @ VM8 asdebug.js:1
r @ VM8 asdebug.js:1
i.emit @ VM8 asdebug.js:1
set @ VM8 asdebug.js:1
(anonymous) @ VM8 asdebug.js:1
load (async)
handleLoadStart @ VM8 asdebug.js:1
(anonymous) @ instanceframe?s=1625041213313:1
VM339:5 app.js错误:
ReferenceError: App is not defined
at app.js? [sm]:2
at require (VM325 WAService.js:2)
at <anonymous>:3:7
at doWhenAllScriptLoaded (<anonymous>:65:21)
at Object.scriptLoaded (<anonymous>:85:5)
at Object.<anonymous> (<anonymous>:110:22)
at VM325 WAService.js:2
at r (VM325 WAService.js:2)(env: Windows,mp,1.05.2105170; lib: 2.18.0)
(anonymous) @ VM339:5
doWhenAllScriptLoaded @ VM338:65
scriptLoaded @ VM338:85
(anonymous) @ VM338:110
(anonymous) @ VM325 WAService.js:2
r @ VM325 WAService.js:2
Promise.then (async)
a @ VM325 WAService.js:2
e.exports @ VM325 WAService.js:2
X @ VM325 WAService.js:2
oe @ VM325 WAService.js:2
(anonymous) @ VM325 WAService.js:2
Promise.then (async)
(anonymous) @ VM325 WAService.js:2
j @ VM325 WAService.js:2
(anonymous) @ VM325 WAService.js:2
(anonymous) @ VM338:136
(anonymous) @ VM338:140
loadScripts @ assubloader.js:1
async function (async)
loadScripts @ assubloader.js:1
loadAppResourceScripts @ assubloader.js:1
(anonymous) @ VM334:1
t.loadScripts @ VM8 asdebug.js:1
r @ VM8 asdebug.js:1
i.emit @ VM8 asdebug.js:1
set @ VM8 asdebug.js:1
(anonymous) @ VM8 asdebug.js:1
load (async)
handleLoadStart @ VM8 asdebug.js:1
(anonymous) @ instanceframe?s=1625041213313:1
VM325 WAService.js:2 ReferenceError: App is not defined
at app.js? [sm]:2
at require (VM325 WAService.js:2)
at <anonymous>:3:7
at doWhenAllScriptLoaded (<anonymous>:65:21)
at Object.scriptLoaded (<anonymous>:85:5)
at Object.<anonymous> (<anonymous>:110:22)
at VM325 WAService.js:2
at r (VM325 WAService.js:2)(env: Windows,mp,1.05.2105170; lib: 2.18.0)
errorReport @ VM325 WAService.js:2
thirdErrorReport @ VM325 WAService.js:2
(anonymous) @ VM325 WAService.js:2
v @ VM325 WAService.js:2
o @ VM325 WAService.js:2
c @ VM8 asdebug.js:1
r @ VM8 asdebug.js:1
window.onerror @ VM316:1
doWhenAllScriptLoaded @ VM338:65
scriptLoaded @ VM338:85
(anonymous) @ VM338:110
(anonymous) @ VM325 WAService.js:2
r @ VM325 WAService.js:2
error (async)
t.default @ VM316:1
(anonymous) @ VM316:1
n @ VM316:1
(anonymous) @ VM316:1
(anonymous) @ VM316:1
VM325 WAService.js:2 ReferenceError: App is not defined
at app.js? [sm]:2
at require (VM325 WAService.js:2)
at <anonymous>:3:7
at doWhenAllScriptLoaded (<anonymous>:65:21)
at Object.scriptLoaded (<anonymous>:85:5)
at Object.<anonymous> (<anonymous>:110:22)
at VM325 WAService.js:2
at r (VM325 WAService.js:2)(env: Windows,mp,1.05.2105170; lib: 2.18.0)
errorReport @ VM325 WAService.js:2
thirdErrorReport @ VM325 WAService.js:2
(anonymous) @ VM325 WAService.js:2
v @ VM325 WAService.js:2
o @ VM325 WAService.js:2
(anonymous) @ VM325 WAService.js:2
value @ VM325 WAService.js:2
(anonymous) @ VM325 WAService.js:2
doWhenAllScriptLoaded @ VM338:65
scriptLoaded @ VM338:85
(anonymous) @ VM338:110
(anonymous) @ VM325 WAService.js:2
r @ VM325 WAService.js:2
error (async)
(anonymous) @ VM325 WAService.js:2
(anonymous) @ VM325 WAService.js:2
(anonymous) @ VM325 WAService.js:2
VM8 asdebug.js:1 @appservice-current-context
VM325 WAService.js:2 Page "pages/index/index" has not been registered yet.
VM353 WAService.js:2 Error: APP-SERVICE-SDK:lanDebug:fail rejected due to no permission currently
at Object.lanDebug (VM325 WAService.js:2)
at apihook.js?t=wechat&s=1625041205982&v=ecf7ef5c71b1d8db71da9b0f3ffd45cc:1
at e.exports (apihook.js?t=wechat&s=1625041205982&v=ecf7ef5c71b1d8db71da9b0f3ffd45cc:1)
at window.__passWAServiceGlobal__ (apihook.js?t=wechat&s=1625041205982&v=ecf7ef5c71b1d8db71da9b0f3ffd45cc:1)
at n.__passWAServiceGlobal__ (VM8 asdebug.js:1)
at __waServiceInit__ (VM325 WAService.js:2)
at __doWAServiceInit__ (VM325 WAService.js:2)
at VM325 WAService.js:2
at VM325 WAService.js:2(env: Windows,mp,1.05.2105170; lib: 2.18.0)
errorReport @ VM353 WAService.js:2
thirdErrorReport @ VM353 WAService.js:2
(anonymous) @ VM353 WAService.js:2
v @ VM353 WAService.js:2
o @ VM353 WAService.js:2
(anonymous) @ VM353 WAService.js:2
value @ VM353 WAService.js:2
(anonymous) @ VM353 WAService.js:2
error (async)
(anonymous) @ VM353 WAService.js:2
(anonymous) @ VM353 WAService.js:2
(anonymous) @ VM353 WAService.js:2

请具体描述问题出现的流程,并提供能复现问题的简单代码片段(https://developers.weixin.qq.com/miniprogram/dev/devtools/minicode.html)。