本文背景
是这样的,我的抽奖小程序今天被封了,不管什么原因被封的,虽然让我很被动,也带来很大的损失,但是我本身是有预期和能够接受的,
因为抽奖的属性就决定了,我不能让所有人都满意,因为我的奖项设置是每个奖项只能有一人中奖,几百人参与,只有一个会中奖,所以其他参与的用户心里有怨言,我是承认的,换位思考下,我懂
当有人因为屡次抽奖不中的情况下,通过方便的投诉入口,对小程序进行投诉,当这种投诉进入官方审核人员视线,官方说你不行你就不行,行也不行,同样的抽奖场景,我对比过累计用户过亿的抽奖助手小程序,存在同样的交互,即看激励式视频广告,然后再抽奖
但是我不能理解的是,小程序官方的审核人员、以及广告的审核是怎么让我的审核通过的,让我的小程序处于封禁的处境,说审核通过的是你们,说违规的还是你们,当然可能你们是两拨人,要不这不是啪啪打自己脸嘛
上面这一行可以忽略,我真想一个大耳刮子扇向自己,为了流量主那点收益,冲昏了头脑,抽奖还让用户看多达30秒的激励式视频广告,这太狠了,能活6天,我是不是应该高兴才对~~
下图为被封当天早上的截图,可见每天UV破5000那是很轻松的
上线第一天的流量主收益,每天达到了150元
哦,写了这么多,感觉自己变成了一个怨妇了,回归本文,今天我不是来抱怨,更不是来发牢骚的
本文内容
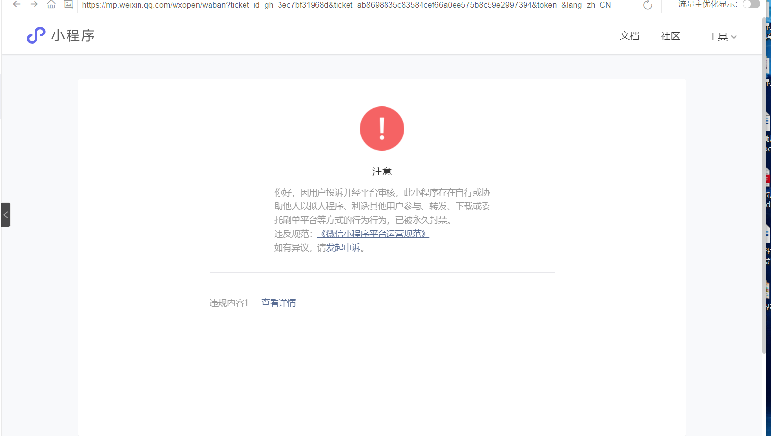
具体被封的原因如下所示
通过下图我们不难看出,是由于转发的原因(除了转发,小程序不提供其他截图里面的功能),说是利诱那没有错,我抽奖,有利诱,目前我定位到问题所在就是因为抽奖之后有个转发的功能
f
f
f
这是审核人员给出的被封理由截图,
f
f
但是我想说的是,激励式视频广告本身的场景就是用于这种情况的,抽奖之前,让用户看广告,这个路线,难道存在违规风险,
我对这一点始终不能理解
本文总结
我总结了下被封的原因是因为:小程序里面有以下两个功能
(1)抽奖之前会提示用户看激励式视频
(2)抽奖之后,提供用户分享的入口,没有强制分享,分享也不会增加中奖机会,仅仅做为一个普通的分享入口存在
所以对于我们以后在类似场景下,在小程序运营红线面前,要始终保持清醒,不要为金钱冲昏了头脑。
我对小程序做了以下两个改造重新换了小程序上线,目前已发布
(1)去掉抽奖之前的激励式广告
(2)去掉小程序里面的分享入口,不提供任何分享操作
f
2020-07-28补充
那些说,抽奖送皮肤属于网赚的,
我只能用的小程序以身试法了,目前第二个小程序已上线运营,如果再被封掉,就可以断定是抽奖送皮肤是被封的源头了
关于网赚的定义,群里小伙伴提供了官方的定义
“网赚”小程序,你只了解1%? - 微信开放社区 https://developers.weixin.qq.com/community/develop/doc/000a0646f480f013c179a01f951409
申诉结果出来了,是激励式视频惹的祸
再次重申下,我不是来寻求说法的,官方永久封禁,我会通过正常渠道申诉,至于申诉是否通过,我相信官方有定论,即使不通过,我也不委屈=
2020-07-30
抽奖助手小程序截图,具体的抽奖交互就是首先要看激励是视频广告,这一步是必要条件,绕不过去的,当然并不是所有抽奖都是这种交互,但是肯定是存在的,截图为证
f
f

这个怎么看都是激励视频广告阻断了业务流程的问题
抽奖送皮肤这种典型网赚 被封活该 一堆堆的什么王者碎片乱七八糟的小程序早该整治了
猜测被封禁的实际缘由还是“诱导分享”,不相信微信会惩罚自己的激励式视频广告模式。
“分享”和“诱导分享”,对官方来说是一个概念,还是两个概念?
抽奖送皮肤这种典型网赚 被封活该 一堆堆的什么王者碎片乱七八糟的小程序早该整治了
期待官方给个明确解释,针对抽奖类小程序。
https://developers.weixin.qq.com/miniprogram/product/
拼多多怎么说,还不算诱导吗?很多小程序都有这种啊。
能不能问下抽奖小程序选什么服务类目呢